from PyBitTorrent import TorrentClient
client = TorrentClient('~/Downloads/Big Buck Bunny (1920x1080 h.264).torrent')
client.start()That's it. The TorrentClient accepts the following parameters:
TorrentClient(
torrent: str,
max_peers: int,
use_progress_bar: bool,
peers_file: str,
output_dir: str,
)- torrent: path to a .torent file
- max_peers: max peers should connect. after reaching this value, stop connecting to other peers. Big value will lead to
more connected peers and therefore faster download speed, but this will make the handshake process slower. The
default should be good for most uses (
12) - use_progress_bar: should show the progress bar or the logger printing. The first option intended for better look in a
terminal, but you should use the other one if you want detailed information about your download process. the default
is
False - peers_file: path to a text file contain list of peers should connect to. for example:
Default value is
83.255.134.75:1 68.235.36.213:1 5.170.40.245:6881 62.108.207.11:6881 5.104.120.250:63356None - output_dir: path to the directory the output files should be saved. default is
None
You can always use in the Client.py attached in the exampled folder
python examples/Client.py --help
usage:
Script for downloading torrent files
[-h] --torrent TORRENT [--peers PEERS] [--output-directory OUTPUT_DIRECTORY] [--use-progress-bar] [--max-peers MAX_PEERS]
optional arguments:
-h, --help show this help message and exit
--torrent TORRENT Path of the Torrent file
--peers PEERS Path to file contain peers (in the format ip:port for each line)
--output-directory OUTPUT_DIRECTORY
Path to the output directory
--use-progress-bar should show progress bar
--max-peers MAX_PEERS
Max connected peerspython examples/Client.py --torrent "~/Downloads/Big Buck Bunny (1920x1080 h.264).torrent"--output-directory ~/Downloads
2022-12-24 11:44:48.577 INFO TorrentFile - __init__: Start reading from BitTorrent file
{
'announce': 'udp://tracker.leechers-paradise.org:6969/announce',
'announce-list': [
['udp://tracker.leechers-paradise.org:6969/announce'],
['udp://tracker.internetwarriors.net:1337/announce'],
['udp://tracker.opentrackr.org:1337/announce'],
...
],
'comment': 'dynamic metainfo from client',
'created by': 'go.torrent',
'creation date': 1670818208,
'info': {'length': 725106140, 'name': 'big_buck_bunny_1080p_h264.mov', 'piece length': 262144, 'pieces': ''}}
}
2022-12-24 11:45:14.507 INFO UDPTracker - get_peers: success in scraping udp://tracker.moeking.me:6969/announce got 88 peers
2022-12-24 11:45:14.923 INFO UDPTracker - get_peers: success in scraping udp://exodus.desync.com:6969/announce got 200 peers
2022-12-24 11:45:25.687 DEBUG PeersManager - send_handshakes: Poll number 1/13
2022-12-24 11:45:25.687 ERROR Bittorrent - handle_messages: No peers found, sleep for 2 seconds
2022-12-24 11:45:25.885 INFO PeersManager - _send_handshake: Trying handshake with peer 92.176.121.23
2022-12-24 11:45:25.984 DEBUG PeersManager - _send_handshake: Adding peer 92.176.121.23, 10982 which is 1/12
2022-12-24 11:45:26.020 INFO PeersManager - _send_handshake: Trying handshake with peer 107.190.125.222
2022-12-24 11:45:26.187 DEBUG Peer - receive_message: Client in ip 107.190.125.222 with id 00000000000000000000 disconnected
2022-12-24 11:45:36.439 DEBUG PeersManager - _send_handshake: Adding peer 189.179.233.150, 35087 which is 2/12
...Non-existing options are ignored.
_documentation: just the link for the documentation, all keys starting with _ are going to be ignored.
listening_port: port to announce to tracker.
max_listening_port: not implemented yet.
max_peers: maximun amount of peers to connect to.
request_interval: not implemented yet.
interation_sleep_interval: interval between each piece request.
logging_level: logging level for Logger.
timeout: timeout for every request made.
max_handshake_threads: Number of handshakes to make in each thread with fixed amount of peers. This value is inversely porportional to the number of threads created.
udp_handshake_threads: bytes to read from UDP tracker requests.
handshake_stripped_size: value to receive from peer requests.
default_connection_id: default connection ID for UDP tracker connections.
compact_value_num_bytes: bytes to read each iteration of compacted peers response.
tcp_only: use only TCP, ignore UDP.
| Type | supported | id |
|---|---|---|
| Handshake | yes |
- |
| Keep Alive | yes |
0 |
| Choke | yes |
1 |
| Unchoke | yes |
2 |
| Interested | no |
3 |
| Not interested | no |
4 |
| BitField | yes |
5 |
| Request | yes |
6 |
| Piece | yes |
7 |
| Cancel | no |
8 |
| Port | no |
9 |
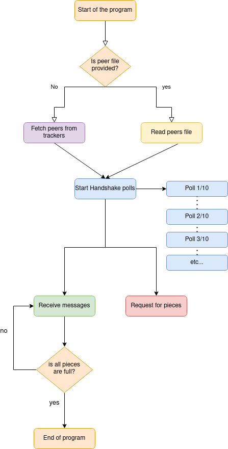
- At first, we retrieve all available peers, using the trackers from the
torrentfile, or from thepeersfile provided. - Then, we try to connect each one of them, until the value of
max_peersachieved. The handshakes happen in a poll of threads. each thread containMAX_HANDSHAKE_THREADSof peers to handshake with. thenumber_of_pollscalculated according to the length of the given peers divided by theMAX_HANDSHAKE_THREADS, so we can cover all the peers. note that this process happens in parallel to the other 2 threads. continue to read for more details. - Right after launching the handshakes thread polls, we start listening for incomming messages using the
handle_messagesfunction, that calling thereceive_messagesin thePeersManagerin his turn. This function will search for readable socket, and then parse the data to one of thePyBitTorrent.Messageclasses. This contains one of the two main threads of the program, that continue until completion of the download. - Meanwhile we can start requesting for pieces. we do that by calling the function
piece_requesterin different threads. this function search after connected peer (unchocked connected peer) that have the piece index we currently in. The current strategy for piece picking is what we can call Asynchronous Chronological. Means that we start requesting for piece index 0, 1, 2, until the end of the file, but don't stop the program if one of them is not full yet. Better strategy can be implemented, like Rarest-Piece-First, But i noticed that most of the torrent download process is in front of seeders, so i thought it will be useless right now. But of course in communicating with actual peers (like in a new torrent file that just explode over the internet), smarter strategies can help. - After all pieces have been received, if the torrent file contain folders we create them and rewrite them in the correct order. until then, all files are written to temp file.
- We are a dirty Leecher: The current implementation is a leecher. That's mean you can only download file, and not upload anything. You can conclude that other peers might see that in a bad eye and therefore give you a lower rate and bandwidth, and as a result you won't unchoked by them, resulting lower speed rate comparing to popular torrent clients. Keep in mind that the infrastructure for acting as peer/seeder has been laid, so implement it should be easy.
- statistic bug: In the current architecture of the program, it is multi threaded. it seems that it cause some undefined bug in interacting with the
selectfunction in thereceive_messagesof thePeersManager. it means stuck messages, that get released after the stuck peer will send any message. You sometimes experience it when you see that all the peers are choked for few seconds/minutes, when in fact they are not. - over memory usage in big torrent: if the given torrent file contain multiply folders, the actual content is written to a temp file using the tempfile library. afterwards, we read chunks in the size of each inner file, and write them to the correct path. this
readcalls can cause over memory use in big torrents. we can avoid that by not copy the bytes using this function, but using other only disk-operation function, like theddcommand. I haven't found this one yet.
