This repository is a small program that helps the Customer to navigate into the program for ordering Multipule Items into the customer chart. I've made this Program only using C#, for my university HomeWork at "AAU".
What you'll be able to do?- Create Accont : Name, Address, and you will have by default an Order Number
- Adding Orders : You can type up to 10 Orders for each user
- Fetching Information : Tax, Price, Weight, And adding more of the same Item
This .Net Program need to be run through your VisualStuido Runner. You should Note that this program has no GUI for the memont, so you will run this Code based on the opitions that I have select on the (Main) code.
As first You will be treated this:
Type (1) For ordering:
After selecting (1) from your KeyBoard you will be able to conitue throught the program
Please type your (Name) : Please type your (Address) :
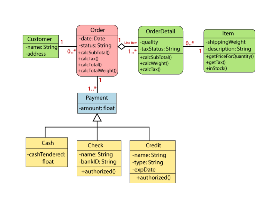
In this file we use several sits of Class, that uses various approaches with each other To be able to run this program and fetch, store, Calcalute data.
class Customer class Order class OrderDetail class Item class Payment class Cash : Payment class Check : Payment class Credit : Payment
Inside the program It has two Files One contains the classes of the whole program Ordering.cs, and other one only has the Main functions along with the calls Program.cs
(This project has been made from the UML structer that been given inside the HomeWork to help the students)
This program wasn't intened to be a full stand project, but I wanted to put alot of effort into it.
You May Face :- Wrong Date: the program may create an order in a wrong date
- filtering Items name : there isn't a fully adaptive techinque to fitler the items names, so you can pass any type of (string) into it
- Multiple Acc : You can't actully add another Acc for the memont in the same run
In the futrue I might be adding (GUI) for this program, and A database for storing users, Items and etc.., along with solving all current issues.
thank you :3
