-
Notifications
You must be signed in to change notification settings - Fork 1
MPI speedup of kinetic integration #97
New issue
Have a question about this project? Sign up for a free GitHub account to open an issue and contact its maintainers and the community.
By clicking “Sign up for GitHub”, you agree to our terms of service and privacy statement. We’ll occasionally send you account related emails.
Already on GitHub? Sign in to your account
Conversation
This is really just a minor commit to see if this branch still lives separately and can maintain its open PR on github.
|
@stephethier I have a compiling question for you. It was recommended to use something like in my makefiles. Some light googling got me here, where it is claimed that this syntax is only valid for a subset of compilers and Portland Group, for example, uses an alternate syntax. Do you know how to properly handle this in a way that maintains the portability you've helped us restore? |
|
Hi Nick,
It should be "-L${NETCDFDIR}/lib" rather than "-Wl,-rpath".
Cheers
Stephane
…On Thu, Apr 25, 2019, 2:22 PM Nikolas Logan ***@***.***> wrote:
@stephethier <https://github.com/stephethier> I have a compiling question
for you.
Installing GPEC at ASDEX Upgrade, I found it compiled fine but running the
executables failed to find linked libraries. I fixed this by hardcoding the
library directories into the LD_LIBRARY_PATH in my gpec modulefile but was
told "this is not done anymore".
It was recommended to use something like
-Wl,-rpath=$(NETCDFHOME)/lib
in my makefiles.
Some light googling got me here
<https://gcc.gnu.org/ml/gcc-help/2005-12/msg00017.html>, where it is
claimed that this syntax is only valid for a subset of compilers and
Portland Group, for example, uses an alternate syntax.
Do you know how to properly handle this in a way that maintains the
portability you've helped us restore?
—
You are receiving this because you were mentioned.
Reply to this email directly, view it on GitHub
<#97 (comment)>,
or mute the thread
<https://github.com/notifications/unsubscribe-auth/AGN3VNJP34YFHTUVMTJEYPDPSIHJLANCNFSM4HACGXDQ>
.
|
|
Hi! I believe those are two different settings. -L$LIBPATH is only a compile-time setting, while -Wl,-rpath also affects runtime lookup of the library path as in setting $LD_LIBRARY_PATH . Could be that rpath= is not working on certain versions of gcc, but rather replace "=" by another "," : gcc -Wl,-rpath,$LIBPATH see also https://stackoverflow.com/questions/6562403/i-dont-understand-wl-rpath-wl Best, Chris |
|
Yep. @krystophny has the right of it. I agree with the internet that this is silly and that 1) Right now, I manually add $LIBPATH to LD_LIBRARY_PATH in the gpec modulefile so anyone who does |
|
On a different note, has @stephethier made any progress diagnosing the code speed for sticking points? |
|
This branch was never utilized. Ongoing speedup work will be concentrated in #116 |
This is a direct continuation of #82.
I attempted to get that branch into develop without closing the PR thread, but git was too smart for me. Oh well.
At the opening of this new PR, the branch successfully improved the makefiles and enabled compiling dcon with or without openmp. The same treatment, using .F file extensions instead of .f, should probably be extended to STRIDE at some point. But this should not take priority over our main DCON & GPEC development. For convenience, I've directly copied the top level outline from #82 below.
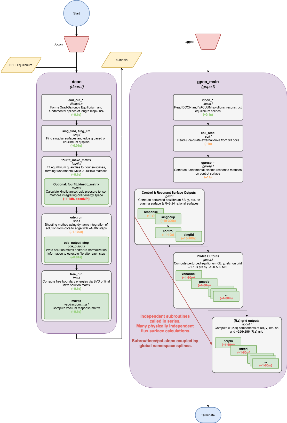
First, an overview information/computation flowchart:

The important points are,
To prioritize:
fourfit.fgpec.f(should be easy)gpout.f