Github仓库链接: https://github.com/pepsi-wyl/YlanMini-Spring
一个简化版的spring框架,主要实现了 Spring IOC(依赖注入) 和 Spring AOP(面向切面编程),实现较Spring源码简单,有助于学习和理解Spring思想和源码。,主要实现了 Spring IOC(依赖注入) 和 Spring AOP(面向切面编程),实现较Spring源码简单,有助于学习和理解Spring思想和源码。
使用三级缓存解决属性注入和set方法注入的循环依赖问题,@Lazy注解、ObjectFactory 解决构造方法注入的循环依赖问题。
完成了5种通知类型 (@Before、 @AfterReturning、@After、@AfterThrowing、@Around)的解析,对符合切点的目标对象进行代理增强,并对通知进行顺序链式调用。
- 完成组件的扫描,用 @Component注解 标记组件,用 @Scope注解 标记组件作用域,用 @ComponentScan注解 标记要扫描的包, 在容器初始化时递归扫描指定包下的组件,并封装成BeanDefinition,其存储Bean的scope属性和clazz属性,并最后添加到 beanDefinitionMap中,其key为beanName,value为BeanDefinition对象。
- 完成 BeanPostProcessor 的注册,包括注册 AnnotationAwareAspectJAutoProxyCreator类 来进行AOP自动创建代理和注册用户自定义的 BeanPostProcessor,并对这些组件进行实例化放入 singletonObjects单例池「一级缓存」中,并最后添加到 beanPostProcessorList中保存。
- 完成 Bean 生命周期「创建、依赖注入、初始化、销毁」。
- 创建 Bean 对象前,对当前正在创建的 Bean 进行检查,如果当前Bean的实例正在创建则抛出异常,单例Bean 利用 singletonsCurrentlyInCreation集合 中是否存储该Bean,原型Bean则利用ThreadLocal进行检查。
- 创建 Bean 对象实例阶段,首选无参构造器进行创建对象,没有无参构造器时只能选用有参构造器。选用有参构造器注入时,没有发生循环依赖时直接从容器中取对象依赖注入即可,发生循环依赖时,使用 @Lazy注解 直接生成代理对象或 ObjectFactory 生成三级缓存进行解决。
- 创建 Bean 对象依赖注入阶段,解析字段和构造方法上的 @Autowired注解,字段上的 @Autowired注解 直接根据字段名称从容器中 byName 查找依赖,构造方法上的 @Autowired注解 直接根据参数名称从容器中 byName 查找依赖然后invoke方法反射注入属性。
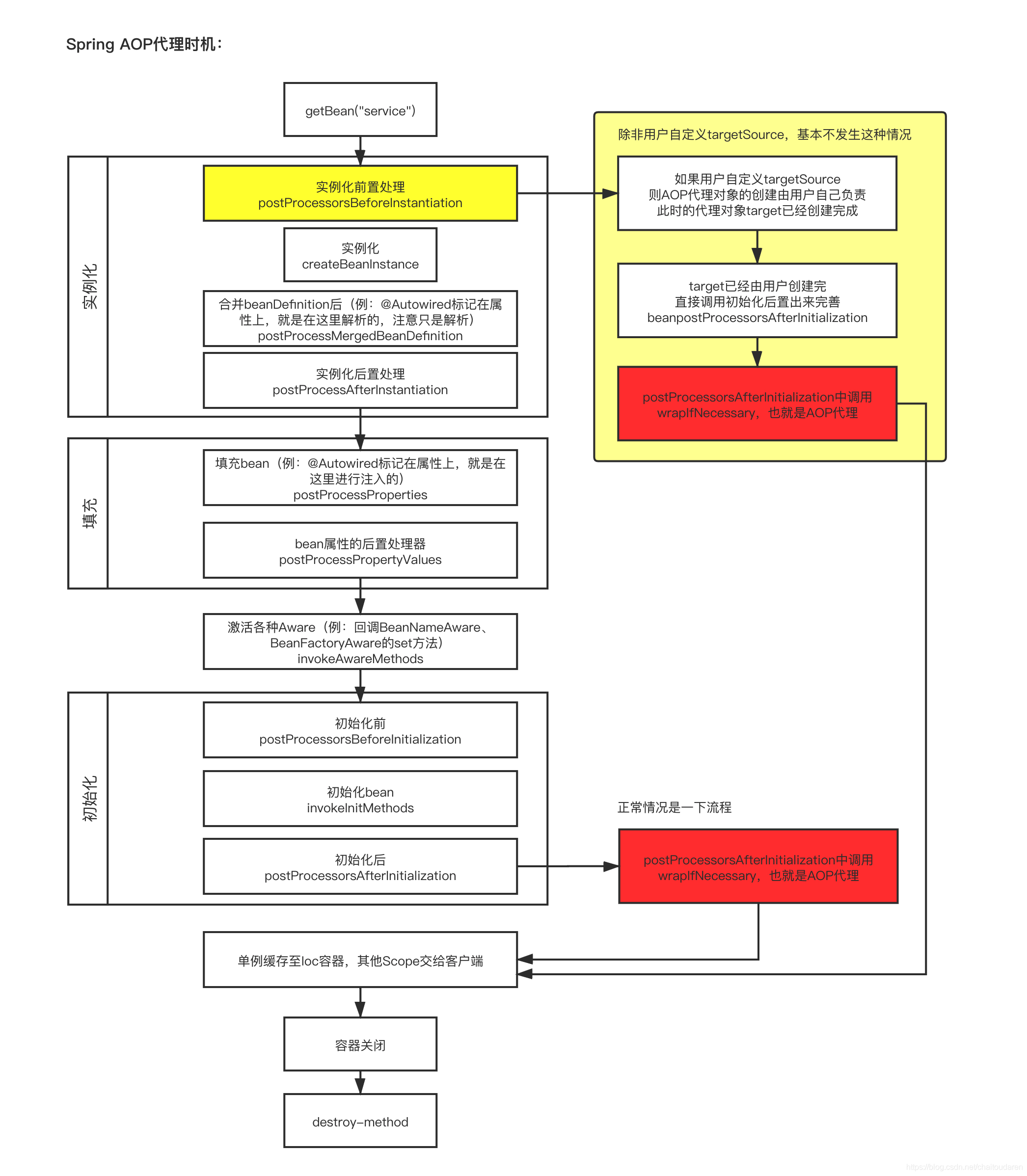
- 创建 Bean 对象初始化阶段,首先完成 各种Aware接口 回调,然后完成 BeanPostProcessor 中 postProcessBeforeInitialization方法 的调用,然后完成 InitializingBean 中 afterPropertiesSet方法 的调用,最后完成 BeanPostProcessor 中 postProcessAfterInitialization方法 的调用,其中postProcessAfterInitialization方法 的调用是执行AOP自动代理的正常入口。
- 创建 Bean 对象注册DisposableBean阶段,将实现 DisposableBean接口 或者 AutoCloseable接口 的类利用适配器模式封装进DisposableBeanAdapter中并存入 disposableBeans Map中,在对象销毁和容器销毁时直接调用该集合即可。
- 创建 Bean 对象后,对当前正在创建的 Bean 进行检查,如果当前Bean的实例被其他线程修改则抛出异常,单例Bean 利用 singletonsCurrentlyInCreation集合 中是否存储该Bean,原型Bean则利用ThreadLocal进行检查。
- 对象的销毁和容器的销毁时,直接调用disposableBeans Map中的对象的销毁方法,如果是容器销毁则需要清空三处缓存。
- 整个IOC容器使用三级缓存进行设计,解决「属性注入和 set 方法注入」的循环依赖问题,也解决了涉及注入代理对象的循环依赖问题,但循环依赖的两个对象至少有一个是单例,不然会抛出异常。每次在getBean获取对象时,都先执行getSingleton方法从三处缓存中获取,如果在三级缓存中有该对象则执行 Lambda表达式生成代理对象执行AOP流程并放入二级缓存中,如果三处缓存中都没有该对象则进行创建Bean对象。创建Bean时走上述Bean的生命周期流程, 但是创建的Bean都放在三级缓存处(提前曝光),由于可能在依赖注入的是时候造成循环依赖,一旦发生循环依赖,该类Lambda表达式会执行代理对象生成AOP流程并放入二级缓存中(曝光时机),创建Bean之后直接放入一级缓存中即可。
- 完成切面和通知的定义,使用 @Aspect注解 标记切面,使用 @Before、@AfterReturning、@After、@AfterThrowing、@Around 标记通知,使用切点表达式expression定义切入点,对符合切点的目标对象进行代理增强,应用在目标方法上的多个通知会链式调用执行,且实现了通知的调用顺序控制 Advisor 切面排序。
- 可以使用 AopContext 获取当前线程正在运行的 AOP 代理对象。
- 通过 BeanPostProcessor 的实现类 AnnotationAwareAspectJAutoProxyCreator 对符合切点的目标对象进行自动代理增强。发生循环依赖时在依赖注入阶段执行 SmartInstantiationAwareBeanPostProcessor接口 中的 getEarlyBeanReference方法 提前创建代理,在没有发生循环依赖时执行BeanPostProcessor 接口 中的 postProcessAfterInitialization 方法创建代理,使用缓存技术避免了代理对象的重复创建,不论是提前代理还是正常代理都会通过 wrapIfNecessary 方法(创建代理入口)进行创建代理对象。
- 在 wrapIfNecessary 方法执行时,会去找具备条件的Advisor。找具备条件的Advisor的时候,会先找候选Advisor。在找候选Advisor时,会遍历IOC容器中所有Bean判断是否是 @Aspect注解 标记的类,并调用 DefaultAspectJAdvisorFactory类 中的 getAdvisors方法进行解析,并对每一个通知封装成DefaultPointcutAdvisor 即Pointcut/MethodMatcher和advice,返回候选Advisor集合,其中对候选Advisor使用缓存技术,容器只会加载执行一次。找到候选条件Advisor时,遍历候选Advisor集合执行MethodMatcher接口 的 matches方法 看是否能匹配上该class,返回具备条件的Advisor集合,之后对这些具备条件的Advisor集合利用比较器进行排序。最后执行 createProxy 创建代理。
- 执行 createProxy 创建代理时,创建 ProxyFactory工厂并执行 getProxy方法。getProxy方法调用 createAopProxy方法,判断代理对象使用JdkDynamicAopProxy 还是 ObjenesisCglibAopProxy,并调用具体实现类的 getProxy方法。JdkDynamicAopProxy 在 getProxy方法中调用Proxy.newProxyInstance方法 生成代理类。
- JdkDynamicAopProxy 在 invoke方法 中调用 ProxyFactory 的 getInterceptorsAndDynamicInterceptionAdvice方法,把具备条件的Advisor封装成 MethodInterceptor 对象,生成拦截器链 chain(methodInterceptors)。创建 DefaultMethodInvocation对象 并调用 proceed方法,逐一调用MethodInterceptor的 invoke方法,而在MethodInterceptor的实现类中会调用MethodInvocation的 proceed方法,这样根据责任链设计模式执行Advice,达到了增强的目的。
- 单例(比较器)
- 工厂(ObjectFactory三级缓存)
- 代理(JDK 生成动态代理对象)
- 责任链(通知的链式调用)
- 适配器(适配各种销毁方法的调用)
Spring IOC源码解析 https://blog.csdn.net/chaitoudaren/category_9799707.html
Spring AOP源码解析 https://blog.csdn.net/chaitoudaren/category_9803816.html






